z2soo's Blog
ABAP Development on Cloud (3) Introduction 본문
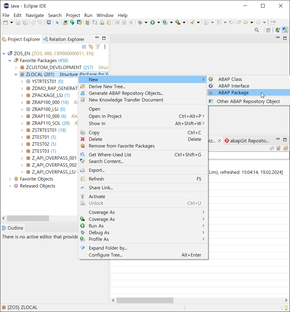
1. Package 생성
연결 후 Favorite Package를 보면 ZLOCAL 이 보인다.
여기에서 새로운 ABAP package를 생성해준다.

이 때, Add to favorite packages 를 선택하면 즐겨찾기에 바로 추가된다.

package properties 는 ZLOCAL을 그대로 사용한다.

CTS 생성 화면이 나온다. 새로 생성하거나 기존에 존재하는 항목에 추가하여 진행한다.

2. Class 생성
위에서 생성한 Package 하위에 Class를 생성해준다.

이 때, 생성되는 항목은 모두 Z 또는 Y로 시작되도록 네이밍에 유의한다.

아래와 같이 클래스가 생성되고 이는 자바 기반으로 보여진다.

Public Section 에 인터페이스를 호출하기 위한 코드를 작성해준다.
참고로 ABAP Class는 상단이 선언부, 하단이 구현부로 상단 선언부에만 해당 메소드를 작성하고 구현부에 해당 코드가 없으면 노란색으로 경고 표기가 뜬다. 이 때, quick fix 단축키를 통해 구현부에 코드를 생성해주도록 한다.
- Quick Fix: Control + 1


아래와 같이 코드를 작성하고 실행하면 ABAP Consol View에 해당 내용이 수행된다. (Consol에 값을 찍는 것은 주로 개발자들이 값 확인 및 코드 테스트 목적을 위해 사용한다.) 참고로 기존의 ABAP 코드와 문법이 다르니 유의하자. 그리고 실행하기 전 Activate 즉, JAVA로 친다면 컴파일 작업을 수행해줘야 한다. 해당 단축키는 아래와 같다.
- Activate: Ctrl + F3
- Run: F9
- 주석: ctrl + shift + <>

참고로 기존의 ABAP은 선형구조(Linear)로 순차적으로 코드를 진행하는 형태다. 하지만 ABAP on Cloud 는 OOP 구조로 클래스에서 모든 것을 처리하게 된다. 이 부분 때문에 객체 지향을 잘 이해해야 한다.
