z2soo's Blog
BOPF(7) - BOPF Test tool 본문
BOPF Test tool
T Code BOBT 에서 생성한 business object에 대해 테스트해볼 수 있다.
마찬가지로 데이터를 보기 위해 Web UI를 열 필요 없고 T-BOBT 에서 찾아보면 된다.

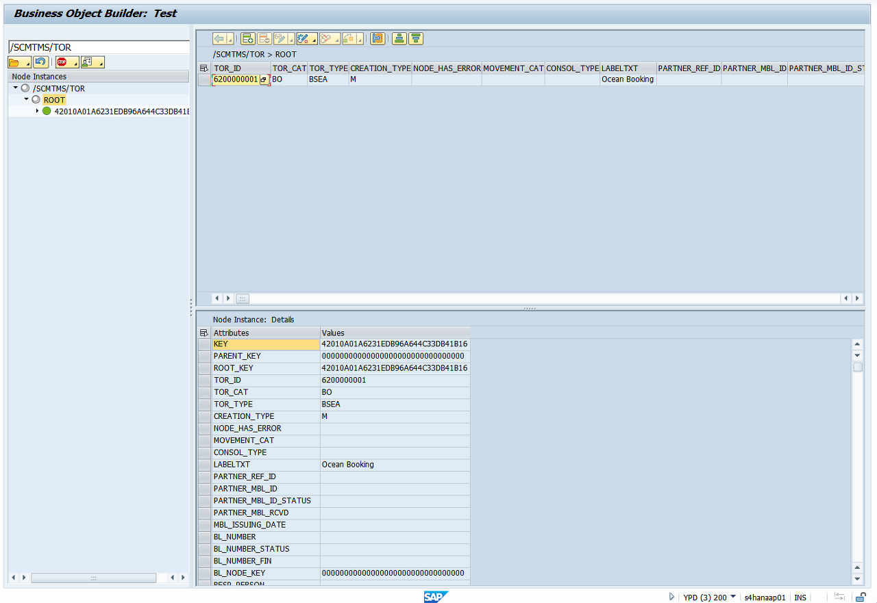
작업하고 싶은 business object에 대해 데이터를 조회할 때, query, key, alternative key로 조회 가능하다.

예를 들어 키 값으로 데이터를 조회하는 경우, 다음과 같이 해당 키 값에 대한 데이터를 확인할 수 있다.
조회된 데이터에 대해서는 Lock, Action, Association 실행이 가능하다.



사용자가 UI application에 가서 열 때 마다 optimistic lock이 적용된다. Optimistic lock 이 적용되면 여러 사용자가 UI를 edit mode로 열 수 있다. 그러나 특정 사용자가 data change를 시작하면 해당 UI를 실행한 다른 사용자는 optimistic lock을 잃게 되는데, Data change 한 사용자가 exclusive lock을 가지게 되기 때문이다.
Exclusive lock은 한 사용자만이 가질 수 있다. 타 사용자는 데이터 변경에 대한 notificaition을 받고 다시 시작하라는 메시지를 확인하게 될 것이다. 즉, optimistic lock은 여러개 동시에 열릴 수 있지만, exclusive lcok은 하나의 인스턴스에 대해 하나만 가능하다.
Action


Lock 옆의 아이콘을 누르면 해당 데이터에 대해 action 실행이 가능하다. 여기서 보이는 action 이름은 technical 이름으로 실제 UI에서 보이는 이름과 조금씩 다를 수 있다. 어떤 action은 실행 불가하여 회색으로 표시되는데, 특정 property에 의해 금지되었음을 의미한다. 각 노드는 property 값을 이용해서 해당 인스턴스가 modify 가능한지 아닌지 확인한다.
데이터를 추가하거나 action을 실행하는 등 데이터에 대한 변경이 발생한 후 save 누르면 transaction manager가 실행되면 데이터 베이스에 변경 사항이 저장된다.
'SAP > TM Module' 카테고리의 다른 글
| BOPF(9) - Action (0) | 2022.02.17 |
|---|---|
| BOPF(8) - Determination (0) | 2022.02.17 |
| BOPF(6) - Core component & Transaction (0) | 2022.02.17 |
| BOPF(5) - BOPF Configuration Tool (1) | 2022.02.17 |
| BOPF(4) - Transaction Code BOPF (0) | 2022.02.17 |
