z2soo's Blog
T-Code SE16N 수정 모드 설정 본문
반응형
T-Code SE16N 수정 모드 설정
T-Code SE16N 에서 DB Table 값을 직접 수정해야하는 상황이 발생하는데, 데이터 변경을 방지하기 위해 직접적인 수정 기능이 막혀있다.

화면의 toolbar 부분을 보면 행 삽입, 삭제 등에 대한 아이콘이 보이지 않는다.

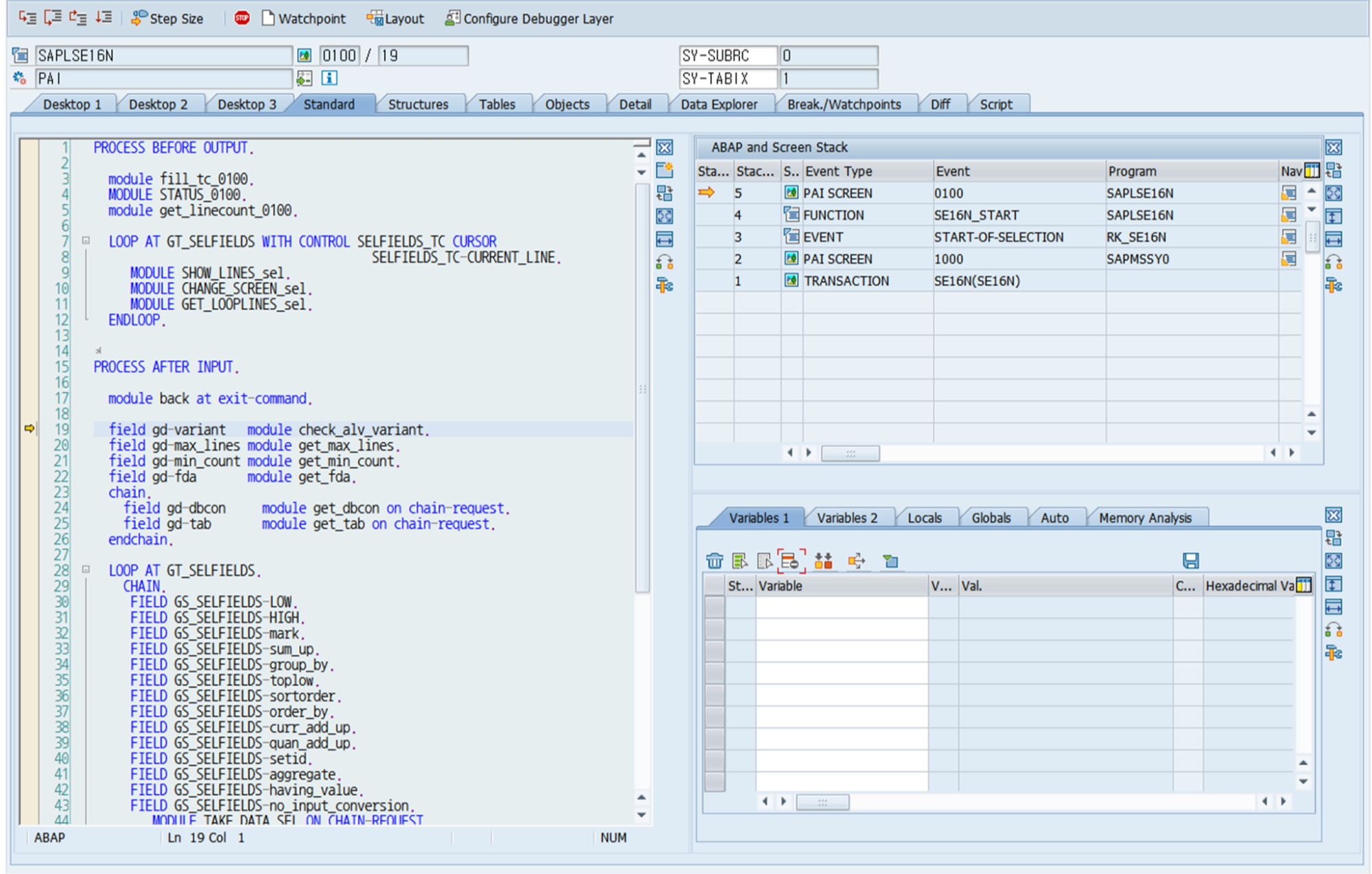
수정 모드로 들어가기 위해서는 우선 T-Code SE16N 의 command 에 /h 를 입력하고 Enter 를 입력하여 Debugging mode를 실행한 후, F8로 실행한다.

위와 같이 debugging 화면이 뜨는데 우측에 GD-EDIT, GD-SAPEDIT 값을 입력하고 조회해보면 빈 값이다.
이 경우 수정 불가 상태로 수정 버튼을 눌러 'X' 값을 넣어주도록 하자. 주의할 점은 대문자 'X'를 넣어야 하는 것과 값을 넣은 후 Enter를 쳐야 반영이 된다는 것이다.

이렇게 실행하면 생성, 수정, 삭제, 복사 아이콘을 toolbar에서 확인 및 사용할 수 있다.

반응형
'SAP > Etc' 카테고리의 다른 글
| [Fiori] View 생성 (0) | 2022.11.17 |
|---|---|
| [Fiori] 프로젝트 생성 (0) | 2022.11.15 |
| SAP 영역 메뉴 즐겨찾기 추가 (0) | 2022.09.23 |
| Object 번역 적용을 위한 CTS 생성 (1) | 2022.03.28 |
| SAP 혁신성장 청년인재 집중양성 4기 과정 (2) | 2020.05.12 |
Comments
